Desahucios
Los detalles del nuevo protocolo de desahucios de los Mossos d'Esquadra

Desde la entrada en vigor del protocolo que establece la actuación policial en relación a desahucios no ha cambiado nada. Esta semana, los Mossos d'Esquadra hacían acto de presencia en Santa Coloma de Gramenet para hacer posible el lanzamiento de una familia con cuatro menores, la BRIMO se desplegaba en el barrio de Sant Roc de Badalona para sacar de casa a una mujer de 84 años y, en Sabadell, el ARRO conseguía retirar a las activistas de un portal y detenía a una persona.
Nada ha cambiado porque el protocolo pone sobre papel por primera vez lo que de facto ya estaba pasando: aunque la autoridad judicial no lo requiera explícitamente, las unidades de orden público también intervendrán cuando el jefe del dispositivo, o los mandos superiores , valoren que existen “riesgos graves para la seguridad de las personas y los bienes”, “acciones que puedan comprometer el orden público” o “acciones que dificulten o impidan la ejecución de la orden judicial”. Por tanto, siempre que haya convocatoria del movimiento por el derecho a la vivienda. Estos supuestos se detallan en el documento del protocolo al que ha accedido la Directa, pese a la negativa de los Mossos a facilitarlo.

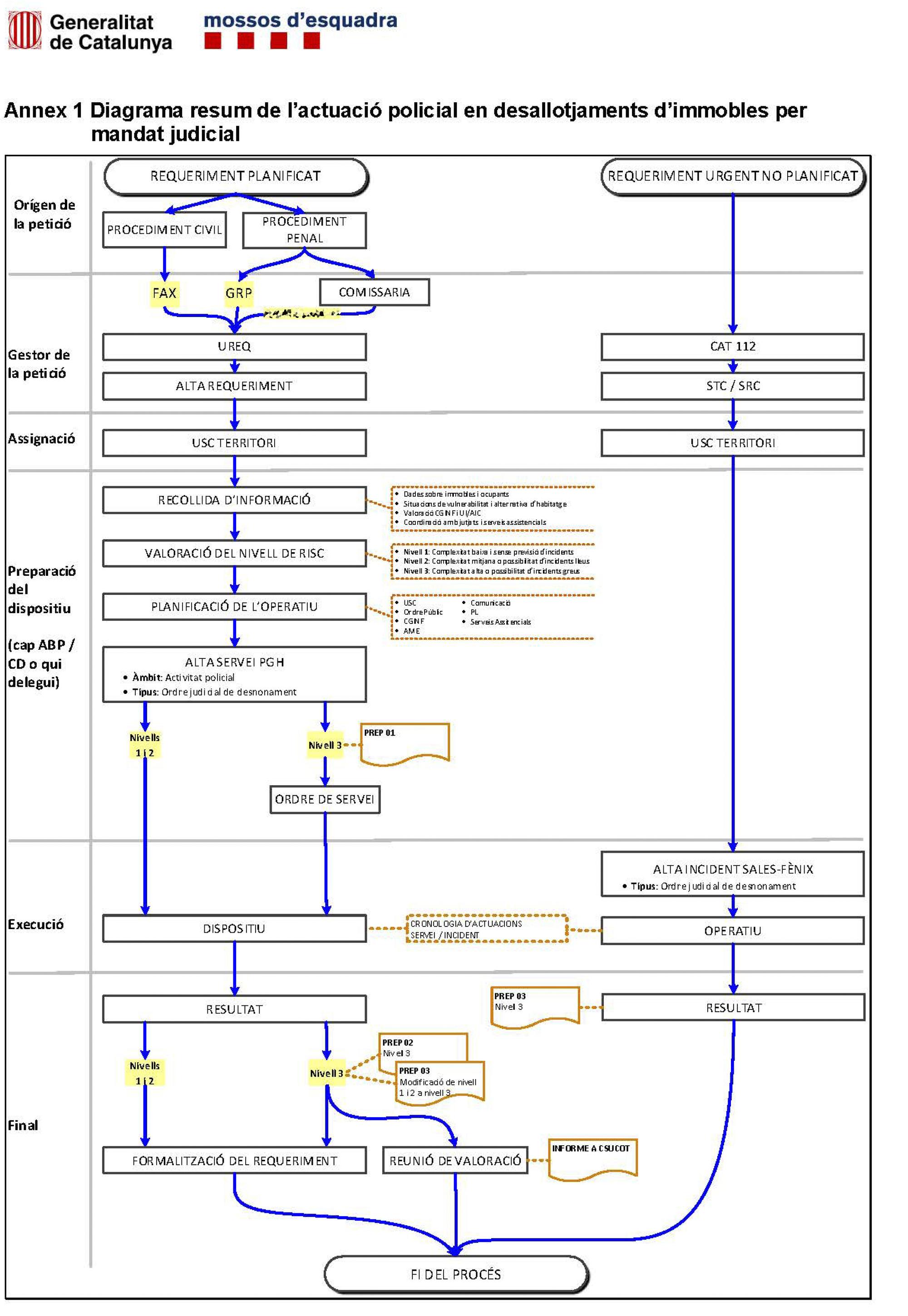
Además de los supuestos de intervención policial, el texto de once páginas detalla el diseño del dispositivo, el tipo de información a compilar, cómo debe ser la coordinación entre actores, qué criterios hay que tener en cuenta para valorar el nivel de riesgo del desalojo o recorridos de comunicación interna.
El protocolo especifica que es necesaria información del estado del edificio, las características del barrio o circunstancias que puedan ser “un factor de dificultad”, como “accesos a la calle, vecindad o presencia de otros inmuebles ocupados en el mismo edificio”
Nada más llegar el requerimiento judicial, con el objetivo de “planificar las acciones policiales de manera eficiente y garantizando la seguridad de la actuación judicial”, el cuerpo debe enterarse de si hay previstas movilizaciones y en caso afirmativo , es la Comisaría General de Información (CGINF) el organismo que hará una valoración. Entre la recogida de información también se incluye la necesidad de determinar “las circunstancias del entorno”. Concretamente, el protocolo especifica que es necesaria información del estado del edificio, las características del barrio donde se encuentra ubicado o circunstancias que puedan ser “un factor de dificultad”, como “accesos a la calle, vecindad o presencia de otros inmuebles ocupados en el mismo edificio”. El listado de actuaciones precisa también conocer la situación de vulnerabilidad de las personas que están ocupando, la presencia o no de menores de edad, la intervención de servicios sociales y si hay alternativa de vivienda.
Para obtener la información, el texto detalla que el jefe del Área Básica Policial o de la comisaría de distrito ABP/CD debe solicitar un informe de servicios sociales u otros actores sociales del territorio. Si hay previstas movilizaciones, debe dirigirse a la Comisaría General de Información para pedir un informe sobre la convocatoria y la valoración “del nivel de conflictividad de la actuación”. Asimismo, la unidad territorial también debe interlocutar con el juzgado, por ejemplo, en caso de que “las circunstancias en las que se debe llevar a cabo el desalojo hayan variado, provocando un incremento en el nivel de riesgo, y éste obligue a replantear la planificación del dispositivo”.
Los niveles de riesgo
A partir de la información recogida, el jefe del dispositivo debe establecer el grado de riesgo previsto, que el protocolo clasifica en tres niveles. El primero de complejidad baja y sin previsión de incidentes, el segundo de complejidad media o con posibilidad de incidentes leves, como “pegado de carteles”, “pintadas” o “lanzamiento de objetos no lesivos”. El Nivel 3 habla ya de “incidentes graves, como la movilización de grupos susceptibles de oponerse al desalojo mediante actuaciones potencialmente peligrosas que pueden causar daños en las personas y los bienes y alterar gravemente el orden público —daños a mobiliario urbano , enfrentamientos con la línea policial, etc—”.
El jefe del dispositivo puede solicitar la intervención del Área de Mediación, Negociación y Responsabilidad Social Corporativa cuando se prevén “situaciones de alteración del orden público”
El protocolo, aunque especifica que los desalojos no son supuestos específicos de activación del Área de Mediación, Negociación y Responsabilidad Social Corporativa (AME), prevé que el jefe del dispositivo requiera su intervención cuando se prevén “situaciones de alteración del orden público”.
En paralelo a los protocolos, los Mossos han creado la Unidad Central de Intervención en Conflictos de Vivienda (UCICH) para centralizar la información sobre las ocupaciones y desalojos que tienen lugar en toda Cataluña, así como establecer los criterios organizativos y operativos de los Mossos y supervisar este tipo de acciones policiales.
Relacionadas
Para comentar en este artículo tienes que estar registrado. Si ya tienes una cuenta, inicia sesión. Si todavía no la tienes, puedes crear una aquí en dos minutos sin coste ni números de cuenta.
Si eres socio/a puedes comentar sin moderación previa y valorar comentarios. El resto de comentarios son moderados y aprobados por la Redacción de El Salto. Para comentar sin moderación, ¡suscríbete!